Назад

Прохождене - схема (ветки диалогов) GINKA

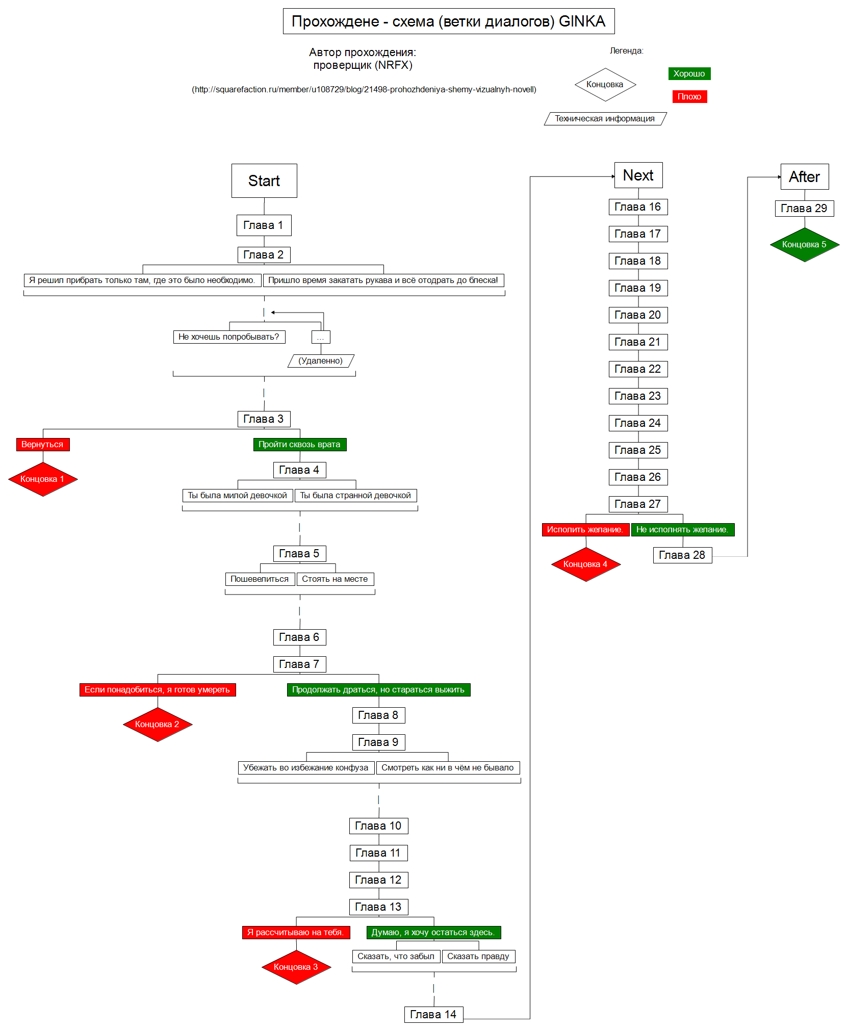
Представляю вам блок-схему новеллы GINKA.

Есть несколько текстовых похождений, чуть отличающиеся по наполнению.

Начиная с «Next» главы меняются чаще, чем их идентифицирующие заглушки (картинки с названием игры). То есть в «Next» глав 14, когда заглушек всего 3 (если не путаю).

Спойлер

20250614210049_11cbdc90.png

 Обратно в каталог

 

 

Авторизоваться